Kanban integration with tasks

I’ve created a new plugin that can generate kanban boards with the query system:

 * [TODO]  help with things 📅 2022-11-26 #test [user:test] 
 * [ON GOING] help

```kanban
template:
  template
query:
  task where page = @page.name
columns:
  - id: TODO
    title: ToDo
  - id: ON GOING
    title: On Going
  - id: DONE
    title: Done
options:
  dragItems: false
  dragTables: false
```

Will show as:

At the moment it just renders it, but I hope I can make changes that you make on the board to reflect on the list of tasks.

To install run the {[Plugs: Add]} command and paste in: github:dandimrod/silverbullet-kanban/kanban.plug.js

Link to the repository

As always, any feedback is appreciated!

10 Likes

This looks very promising. Can’t wait to try this out!

Thanks a lot for this, it looks great! It shows like this for me though:

How did the scroll bars get there?

@nikolasdi Hmm, what resolution are you using in your screen? By default it takes as much space as the rest of the notes, so the use of scrollbars are unavoidable, but the vertical scroll is a bit weird there. I’m thinking on adding a fullscreen button that would make the kanban fullscreen so it is easier to manipulate, hope I can add it into a new release soon, I’ll let you know then!

Resolution is 1920x1080.

Problem was solved however by adding “responsivePercentage: true” to the options. The board autoadjust and shows no scrollbars.

Added to the website Plugs/Kanban

2 Likes
query:
  task where @page.name in  page

It’s failed.
Any idea?

What would you hope this would do? in is for lookups in lists, task is not a list so it will (I’d assume) always return false. If you want to check if it appears as a substring, it’s probably best to use the =~ operator or contains. Have a look here: Library/Core/Widget/Linked Tasks

1 Like

@Mr.Red Do you know a js library to manage kanban board?
Do you think that it will be easy to integrate your task manager in kanban board?
I will search on my side but if you are an idea I take it.

I'm not aware or familiar of any kanban js library myself, although i also didn't do any digging.

What do you mean to integrate the task manager in a kanban board? what do you expect it to do?
you mean to add a new view to view your task instead of the Table Widget, to display it as Kanban Board with the Edit buttons and stuff? That's like starting from almost scratch, because currently my Task Manager uses a normal Table to display the task and their attributes. And the Kanban board uses a complete diferent UI/UX. I'm not Saying it's impossible, it's definitely doable, but my question is, how many people use or would use the Kanban Board method to manage their Todo's? i guess it's time for a poll to find out. If enough people would want to use the Kanban Board Method, maybe I could take the time and build it myself:

What are your Task Manager choices & use cases?
  • I use the built in Tasks and Templates, and it' sufficient for my use case
  • I already use the Task Manager built by Mr.Red and it's enough for my use case
  • I used the Kanban Board in the past with other Software and would love to have that option in Silverbullet (:rocket: Let's F* Build It)
  • I use other Apps too manage my ToDo's because Silverbullet doesn't give me enough options for my Task Management use case (please leave in the comments which features do you think Silverbullet's task management lacks?)
0 voters

https://ej2.syncfusion.com/demos/?utm_source=npm&utm_medium=listing&utm_campaign=javascript-kanban-npm#/bootstrap5/kanban/overview.html

[Current Progress]

[UPDATE]

7 Likes

You are crazy :wink:. An idea and 4hours later a mvp. Congratulations...
With yours addons,SB is entering in a new dimension.
Thanks

2 Likes

Thanks to LLM’s, not thanks to my coding knowledge :squinting_face_with_tongue::winking_face_with_tongue:
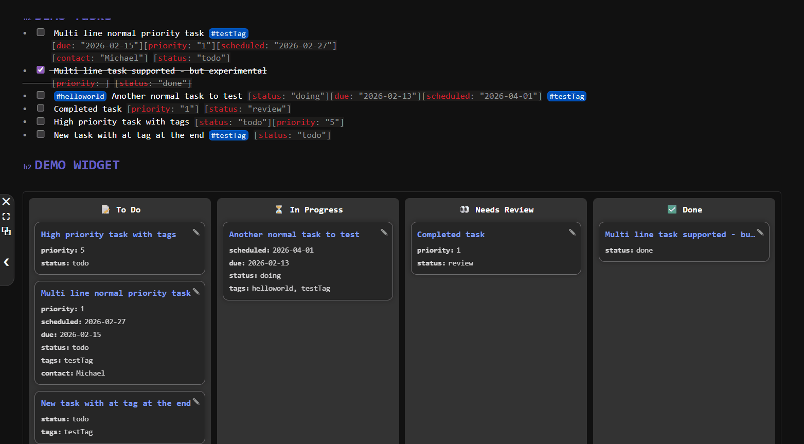
There are still couple of things to fix in my Kanban integration mostly styling issue, but it’s 70% functional. If also want to add customization options of each task tile to show various informations like dates or other informations similar to my Media Gallery
I keep you posted when that’s done and when it’s ready for testing.

3 Likes

Who is ready for the Kanban Alpha Release ?

:warning:CAUTION:warning:
STILL WORK IN PROGRESS - For testing pruposes only - don't use it in production yet
Read the Documentation before using it!

Known bugs will be sorted out and new features will be added in the future.

To Try it out:

3 Likes

Amazing.
Many thanks.

If tasks are defined in another page, it's not working.
I will make more tests this week.

what do you mean it doesn't work?
did you removed the where page == _CTX.currentPage.name from your widget query?
I added it only for the Demo Widget, but you can use any LIQ there.

Sorry it was a too quick answer.
updated to last kanban version
chrome 143.0.7499.193 (Build officiel) (64 bits) windows
bug

which SB version are you running? Stable or Edge?

To be honest all my instances ar on SB-Edge (SilverBullet 2.4.1-4fdc8c1af5cdcde0af45eec5b431a0c64673f42d-2026-02-08T14-22-58Z
) and i didn't tested it on stable.

[EDIT] After testing it on stable. I can confirm that on Stable it doesn't work, you need to run the edge version for this to work. Will add it to the known issues later.

stable. I will wait the release of edge.

1 Like